The Zimbra Contacts to vCard Converter tool offers a simple method to Export Zimbra Contacts list to vCard *vcf file formats.
Downlaod Free Trial Version Windows or Mac Version
Free Demo: *Download enables you to preview the converted file and save 30 items per folder.
![]()
How to Export Zimbra Contacts into vCard Format with Ease
Steps-1: Run KDETools Zimbra Contacts Converter Tool showing (three option) as shown below:
Add "Single Zimbra TGZ " files
Add multple folders Zimbra TGZ " files
Add "Zimbra Extracted Folders"
![]()
Steps-2: Afer Add Zimbra TGZ fiels to Click on "NEXT" button to Start the "Scanning" Process
Start Scanning to Loading Zimbra mailboxes to preview of all Zimbra Contacts list:
![]()
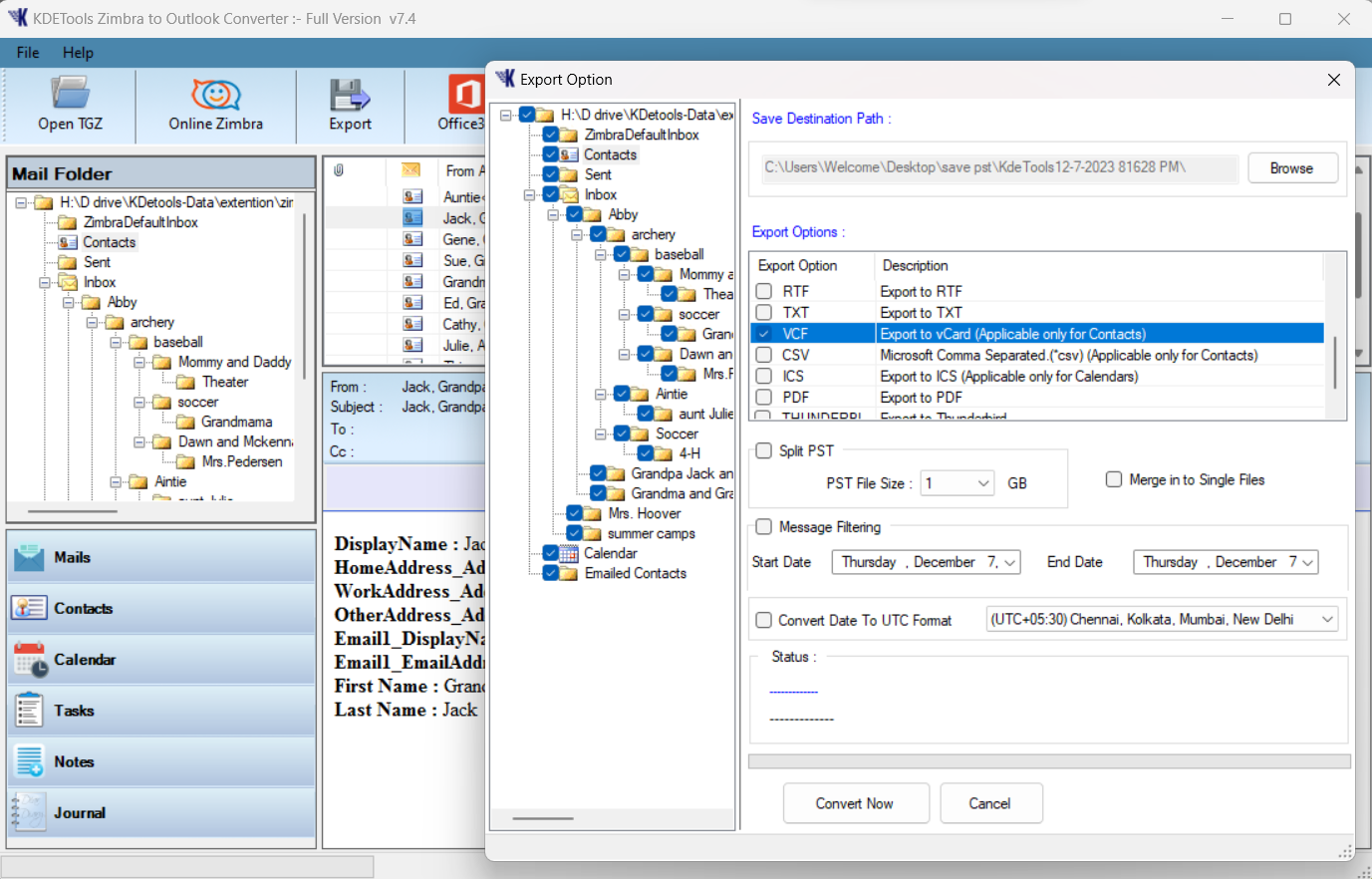
Click on Export Buttons" "Save the Destination Path" and Choose the vCard *VCF format:
If you want to merge all contacts in single VCF files by click on "Merge into Single file" option
![]()
Next - Click on "Convert Now" button to "Start Saving" process:
![]()
Next - Successfully Saved Zimbra Contacts in VCF format in folders:
![]()
Next - You can Import VCF file in Office 365, Microsoft Outlook Directly
![]()
Steps to Import a vCard *VCF files to Outlook
Frequently Asked Queries:
![]()
How to Export Zimbra Calendar to ICS format:
How to Migrate Zimbra to Office 365:
How to Convert Zimbra to Exchange server:
Search More Blogs
Recent Posts




![]()
D - 478, Sector - 7,
Dwarka, New Delhi - 75
India
Call Us
91-9555514144
KDETools Software® is the Registered Trademark of KTools Software Pvt Ltd
© Copyright 2019 www.kdetools.com. All Trademarks Acknowledged.